 
        bettina
Lid- 
                Items341
- 
                Registratiedatum
- 
                Laatst bezocht
Inhoudstype
Profielen
Forums
Store
Alles dat geplaatst werd door bettina
- 
	ik weet niet goed waar ik dit moet plaatsen dus doe ik het even hier Ik krijg mijn lexmark 3 in 1 niet werkend heb de opstart cd geplaatst ,ik hoor dat hij bezig is maar uiteindelijk komt het icoontje op bureauscherm maar hij gaat niet open. lexmark 1100 serie(X1195) windows 7 bij apparaten en printers staat hij wel met een uitroep tekentje bedankt alvast
- 
	harde schijf is toch niet te maken behalve een nieuwe?
- 
	het was stof en de ventilator was niet in orde. de computer is nu wel heel erg traag! bedankt alvast
- 
	http://speccy.piriform.com/results/YlYU2YLIZTVSUFmBDzybtiA
- 
	Ik kon geen bijlage sturen..lukte niet weet niet welk icoontje ik moet aanklikken wat de harde schijf : ik zal de back up maken van dokumenten Zal de computer grondig schoon(stofvrij maken... met hulp) en dan plaats ik een SPECCY bedankt alvast
- 
	---------------------------------------------------------------------------- CrystalDiskInfo 6.7.5 © 2008-2016 hiyohiyo Crystal Dew World : http://crystalmark.info/ ---------------------------------------------------------------------------- OS : Windows 7 Home Premium SP1 [6.1 Build 7601] (x86) Date : 2016/04/07 12:37:02 -- Controller Map ---------------------------------------------------------- + Standaard Dual Channel PCI IDE Controller [ATA] - ATA Channel 0 (0) - ATA Channel 1 (1) + NVIDIA nForce Serial ATA-controller [sCSI] - Optiarc DVD RW AD-7203S SCSI CdRom Device - WDC WD20 00JD-00HBB0 SCSI Disk Device - NVIDIA nForce Serial ATA-controller [sCSI] - NVIDIA nForce Serial ATA-controller [sCSI] -- Disk List --------------------------------------------------------------- (1) WDC WD2000JD-00HBB0 : 200,0 GB [0/2/1, sm] - wd ---------------------------------------------------------------------------- (1) WDC WD2000JD-00HBB0 ---------------------------------------------------------------------------- Model : WDC WD2000JD-00HBB0 Firmware : 08.02D08 Serial Number : WD-WCALL1134087 Disk Size : 200,0 GB (8,4/137,4/200,0/200,0) Buffer Size : 8192 KB Queue Depth : 1 # of Sectors : 390721968 Rotation Rate : onbekend Interface : Serial ATA Major Version : ATA/ATAPI-6 Minor Version : ---- Transfer Mode : ---- | SATA/150 Power On Hours : 32481 uren Power On Count : 10808 keer Temperature : 25 C (77 F) Health Status : Waarschuwing Features : S.M.A.R.T., AAM, 48bit LBA APM Level : ---- AAM Level : 80FEh [ON] -- S.M.A.R.T. -------------------------------------------------------------- ID Cur Wor Thr RawValues(6) Attribute Name 01 200 197 _51 000000000000 Read Error Rate 03 127 126 _21 00000000180E Spin-Up Time 04 _89 _89 _40 000000002C12 Start/Stop Count 05 199 199 140 000000000002 Reallocated Sectors Count 07 200 200 _51 000000000000 Seek Error Rate 09 _56 _56 __0 000000007EE1 Power-On Hours 0A 100 100 _51 000000000000 Spin Retry Count 0B 100 100 _51 000000000000 Recalibration Retries 0C _90 _90 __0 000000002A38 Power Cycle Count C2 125 _95 __0 000000000019 Temperature C4 199 199 __0 000000000001 Reallocation Event Count C5 200 200 __0 000000000000 Current Pending Sector Count C6 200 200 __0 000000000000 Uncorrectable Sector Count C7 200 253 __0 000000000011 UltraDMA CRC Error Count C8 200 200 _51 000000000000 Write Error Rate -- IDENTIFY_DEVICE --------------------------------------------------------- 0 1 2 3 4 5 6 7 8 9 000: 427A 3FFF 0000 0010 E100 0258 003F 0000 0000 000E 010: 5744 2D57 4341 4C4C 3131 3334 3038 3700 0000 0000 020: 0003 4000 004A 3038 2E30 3244 3038 5744 4320 5744 030: 3230 3030 4A44 2D30 3048 4242 3020 2020 2020 2020 040: 2020 2020 2020 2020 2020 2020 2020 8010 0000 2F00 050: 4001 0280 0000 0007 3FFF 0010 003F FC10 00FB 0110 060: FFFF 0FFF 0000 0007 0003 0078 0078 0078 0078 0000 070: 0000 0000 0000 0000 0000 0000 0202 0000 0000 0000 080: 007E 0000 346B 7F61 4003 3468 3E41 4003 407F 0000 090: 0000 0000 0000 0000 80FE 0000 0000 0000 0000 0000 100: F1B0 1749 0000 0000 0000 0000 0000 0000 0000 0000 110: 0000 0000 0000 0000 0000 0000 0000 0000 0000 0000 120: 0000 0000 0000 0000 0000 0000 0000 0000 0009 0141 130: 0000 0000 0000 074E 0000 0000 0000 0000 0000 0000 140: 0000 0000 0002 0001 0000 0000 0000 0000 0000 0000 150: 0000 0000 0000 0000 0000 0000 0000 0000 0000 000F 160: 0000 0000 0000 0000 0000 0000 0000 0000 0000 0000 170: 0000 0000 0000 0000 0000 0000 0000 0000 0000 0000 180: 0000 0000 0000 0000 0000 0000 0000 0000 0000 0000 190: 0000 0000 0000 0000 0000 0000 0000 0000 0000 0000 200: 0000 0000 0000 0000 0000 0000 003F 0000 0000 0000 210: 0000 0000 0000 0000 0000 0000 0000 0000 0000 0000 220: 0000 0000 0000 0000 0000 0000 0000 0000 0000 0000 230: 0000 0000 0000 0000 0000 0000 0000 0000 0000 0000 240: 0000 0000 0000 0000 0000 0000 0000 0000 0000 0000 250: 0000 0000 0000 0000 0000 EEA5 -- SMART_READ_DATA --------------------------------------------------------- +0 +1 +2 +3 +4 +5 +6 +7 +8 +9 +A +B +C +D +E +F 000: 10 00 01 0B 00 C8 C5 00 00 00 00 00 00 00 03 07 010: 00 7F 7E 0E 18 00 00 00 00 00 04 32 00 59 59 12 020: 2C 00 00 00 00 00 05 33 00 C7 C7 02 00 00 00 00 030: 00 00 07 0B 00 C8 C8 00 00 00 00 00 00 00 09 32 040: 00 38 38 E1 7E 00 00 00 00 00 0A 13 00 64 64 00 050: 00 00 00 00 00 00 0B 13 00 64 64 00 00 00 00 00 060: 00 00 0C 32 00 5A 5A 38 2A 00 00 00 00 00 C2 22 070: 00 7D 5F 19 00 00 00 00 00 00 C4 32 00 C7 C7 01 080: 00 00 00 00 00 00 C5 12 00 C8 C8 00 00 00 00 00 090: 00 00 C6 12 00 C8 C8 00 00 00 00 00 00 00 C7 0A 0A0: 00 C8 FD 11 00 00 00 00 00 00 C8 09 00 C8 C8 00 0B0: 00 00 00 00 00 00 00 00 00 00 00 00 00 00 00 00 0C0: 00 00 00 00 00 00 00 00 00 00 00 00 00 00 00 00 0D0: 00 00 00 00 00 00 00 00 00 00 00 00 00 00 00 00 0E0: 00 00 00 00 00 00 00 00 00 00 00 00 00 00 00 00 0F0: 00 00 00 00 00 00 00 00 00 00 00 00 00 00 00 00 100: 00 00 00 00 00 00 00 00 00 00 00 00 00 00 00 00 110: 00 00 00 00 00 00 00 00 00 00 00 00 00 00 00 00 120: 00 00 00 00 00 00 00 00 00 00 00 00 00 00 00 00 130: 00 00 00 00 00 00 00 00 00 00 00 00 00 00 00 00 140: 00 00 00 00 00 00 00 00 00 00 00 00 00 00 00 00 150: 00 00 00 00 00 00 00 00 00 00 00 00 00 00 00 00 160: 00 00 00 00 00 00 00 00 00 00 85 00 99 16 01 7B 170: 03 00 01 00 02 4B 05 00 00 00 00 00 00 00 00 00 180: 00 00 01 05 00 00 00 00 00 00 00 00 00 00 00 00 190: 00 00 00 00 00 00 00 00 00 00 00 00 00 00 00 00 1A0: 00 00 00 00 00 00 00 00 00 00 00 00 00 00 00 00 1B0: 00 00 00 00 00 00 00 00 00 00 00 00 00 00 00 00 1C0: 00 00 00 00 00 00 00 00 00 00 00 00 00 00 00 00 1D0: 00 00 00 00 00 00 00 00 00 00 00 00 00 00 00 00 1E0: 00 00 00 00 00 00 00 00 00 00 00 00 00 00 00 00 1F0: 00 00 00 00 00 00 00 00 00 00 00 00 00 00 00 30 -- SMART_READ_THRESHOLD ---------------------------------------------------- +0 +1 +2 +3 +4 +5 +6 +7 +8 +9 +A +B +C +D +E +F 000: 10 00 01 33 C8 C8 C8 C8 C8 00 00 00 00 00 03 15 010: 00 00 00 00 00 00 00 00 00 00 04 28 00 00 00 00 020: 00 00 00 00 00 00 05 8C 00 00 00 00 00 00 00 00 030: 00 00 07 33 C8 C8 C8 C8 C8 00 00 00 00 00 09 00 040: 00 00 00 00 00 00 00 00 00 00 0A 33 00 00 00 00 050: 00 00 00 00 00 00 0B 33 00 00 00 00 00 00 00 00 060: 00 00 0C 00 00 00 00 00 00 00 00 00 00 00 C2 00 070: 00 00 00 00 00 00 00 00 00 00 C4 00 00 00 00 00 080: 00 00 00 00 00 00 C5 00 00 00 00 00 00 00 00 00 090: 00 00 C6 00 00 00 00 00 00 00 00 00 00 00 C7 00 0A0: 00 00 00 00 00 00 00 00 00 00 C8 33 C8 C8 C8 C8 0B0: C8 00 00 00 00 00 00 00 00 00 00 00 00 00 00 00 0C0: 00 00 00 00 00 00 00 00 00 00 00 00 00 00 00 00 0D0: 00 00 00 00 00 00 00 00 00 00 00 00 00 00 00 00 0E0: 00 00 00 00 00 00 00 00 00 00 00 00 00 00 00 00 0F0: 00 00 00 00 00 00 00 00 00 00 00 00 00 00 00 00 100: 00 00 00 00 00 00 00 00 00 00 00 00 00 00 00 00 110: 00 00 00 00 00 00 00 00 00 00 00 00 00 00 00 00 120: 00 00 00 00 00 00 00 00 00 00 00 00 00 00 00 00 130: 00 00 00 00 00 00 00 00 00 00 00 00 00 00 00 00 140: 00 00 00 00 00 00 00 00 00 00 00 00 00 00 00 00 150: 00 00 00 00 00 00 00 00 00 00 00 00 00 00 00 00 160: 00 00 00 00 00 00 00 00 00 00 00 00 00 00 00 00 170: 00 00 00 00 00 00 00 00 00 00 00 00 00 00 00 00 180: 00 00 00 00 00 00 00 00 00 00 00 00 00 00 00 00 190: 00 00 00 00 00 00 00 00 00 00 00 00 00 00 00 00 1A0: 00 00 00 00 00 00 00 00 00 00 00 00 00 00 00 00 1B0: 00 00 00 00 00 00 00 00 00 00 00 00 00 00 00 00 1C0: 00 00 00 00 00 00 00 00 00 00 00 00 00 00 00 00 1D0: 00 00 00 00 00 00 00 00 00 00 00 00 00 00 00 00 1E0: 00 00 00 00 00 00 00 00 00 00 00 00 00 00 00 00 1F0: 00 00 00 00 00 00 00 00 00 00 00 00 00 00 00 92
- 
	krijg hem niet bij jullie geplaats
- 
	http://speccy.piriform.com/results/uiYK6s5Y0mj7LIa8bkbIU23 hoop dat dit is wat je bedoeld
- 
	ik heb windows 7 op computer en de laatste tijd slaat hij steeds af hoofdzakelijk bij de spelletjes op FaceBook.Gebruik Firefox of eventueel IE alvast bedankt
- 
	heb dat allemaal gedaan al een paar keer kreeg wel een mail ontvangen om mijn wacht woord te veranderen kwam wel bij mijn gegevens maar niet bij mijn mailtjes dus maar weer ingevuld ( wat ik nog wist) en opgestruurd kom echt niet bij mail
- 
	ik gebruik windows 7 en kan mijn ene hotmail niet in krijg een hele vragenlijst maar de antwoorden weet ik er niet meer , zoals wat staat er op dat e mail adres wat is mijn laatste email etc mijn wachtwoord pakt niet
- 
	opgelost, ik had iets niet zien staan met rechtsklikken. bedankt
- 
	ik ben van windows xp naar windows7 gegaan van een paar bestanden heb ik op een usb stick een backup gemaakt die ik nu wil overzetten op W7 en dat lukt me niet:dong: krijg wel in beeld wat er op de stick staat maar kan er dan niets mee bedankt
- 
	lexmark printer doet het niet bij w7bettina reageerde op bettina's topic in Archief Andere software gelukt ,hij doet het weer bedankt
- 
	lexmark printer doet het niet bij w7bettina reageerde op bettina's topic in Archief Andere software sorry snap het niet helemaal doorgeven aan wie ik heb de printer( 3 in 1) gewoon op nieuw aangesloten (van de XP naar de W7) met de cd van lexmark X1195 windows7 is 32 bit bedank alvast
- 
	ik ben van windows xp naar windows 7 gegaan maar nu doet mijn lexmark printer(3 in 1) het niet maakt geen verbinding met computer krijg melding ---Prop Res DLL not loaded alvast bedankt
- 
	oke ik zie dat op mijn laptop een stickertje staat windows xp ---windows vista capable dus ik kan wel vista erop zetten is dat een optie of ondersteunt microsoft deze ook niet? alvast bedankt
- 
	ik zag dat windows7 ook gratis te downloaden is,(denk ik) hebben jullie daar ervaring mee dank je
- 
	oké dus morgen eerst usb stick kopen en kijken of het mij lukt alles over te zetten en dan windows 7 erop zetten kan dat gewoon over het bestaande heen ik bedoel leegt die automatisch windows xp of moest ik dat apart doen
- 
	heb al wat gelezen en gegoogeld en vond windos 7 (free en nederlands)maar als ik overstap is dan mijn hele computer leeg en moet ik alles opnieuw installeren bedankt
- 
	nu microsoft geen ondersteuning meer biedt aan windows xp wat kan ik doen. zonder dat alles verdwijnt (software) zowel computer als laptop staan op windows xp heb service pack 3 en 32 bits ik ben hier niet erg handig mee en weet ook absoluut niet wat ik moet doen heb ook gelezen dat als je geen IE8 gebruikt maar Firefox (die gebruik ik) of chrome hij wel blijft werken(ondersteunen) is het extra downloaden van Malware Anti Exploit voldoende? is het alleen voor internet bankieren of alles? alvast bedankt
- 
	als op de eerste optie klik (Staat voorbeeld) opent hij ook gewoon en vandaar uit kiezen of ik wil bewerken of doorsturen dus wat mij betreft kan ik op deze manier verder als ik #18 doe blijt hij het niet vasthouden. bedankt in ieder geval
- 
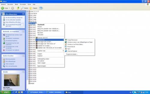
	ik ben er denk ik al achter: als ik op de te openen foto dubbelklik gaat hij gewoon open als ik de rechtemuisknop gebruik gaat hij gelijk naar picasa. Ik dacht dat ik het kon zetten op gewoon, met rechtermuisknop ,die gebruik ik het meest een kwestie van wennen of toch mogelijk?
- 
	nee de twee zijn niet hetzelfde de eerste is opslaan in mijn documenten de tweede open ik vanuit mijn documenten en dan zie je ook onder de foto, de regel van picasa. ik gebruik windows xp sorry als dat ik niet duidelijk vermeld heb en IE 8
- 
	Ik snap dit even niet meer in #9 sla ik het voorbeeldplaatje op in mijn documenten en bij het tweede plaatje open ik vanuit mijn documenten en kan je zien dat hij dan gelijk op picasa opent. Maar wat je in #4 laat zien krijg ik niet in beeld dus ook niet dat het standaard niet met picasa opent alleen als ik picasa wil gebruiken
 
			OVER ONS
PC Helpforum helpt GRATIS computergebruikers sinds juli 2006. Ons team geeft via het forum professioneel antwoord op uw vragen en probeert uw pc problemen zo snel mogelijk op te lossen. Word lid vandaag, plaats je vraag online en het PC Helpforum-team helpt u graag verder!
 
		
 
                    