 
        Klein pierke
Lid- 
                Items77
- 
                Registratiedatum
- 
                Laatst bezocht
Inhoudstype
Profielen
Forums
Store
Alles dat geplaatst werd door Klein pierke
- 
	Hoe kan je bestanden overbrengen van schijf c naar schijf d,mijn pc is een xp van 2006? Op schijf c is er maar 17% ruimte en op d is er nog 75%. MVG
- 
	Bedankt ,t' is simpel maar je moet het weten.Daarom is dit forum toch echt een hulp voor leken .
- 
	Vandaag is de technieker langs geweest en zo gemakkelijk was het toch ook niet 3/4 uur heeft dat toch geduurt.Maar er is nu iets dat ik niet gezien heb als hij hier was.De mails komen goed toe ,maar als je ze gelezen hebt blijven ze in het vet ,zwart ,staan en de briefomslag die er naast staat blijft gesloten .Hoe kan je dat weer normaal laten komen?Dat kan ik misschien wel zelf oplossen? Weet er iemand raad? MVG
- 
	ik versta daar niks van zal morgen een technieker doen komen.
- 
	ik zie al die mappen staan maar wat moet er nu gebeuren,ik zou het bij God niet weten?
- 
	ik weet niet waar je documents and settings kan vinden ,ja dom hé
- 
	Alles staat zoals je geschreven hebt,maar er verandert niks.Mijn account terug aanmaken hoe doe je dat ,en ben je al je mail s dan niet kwijt. GRT
- 
	Sinds kort werkt mijn outlook express 6 niet meer volledig.Berichten versturen gaat nog, maar niet meer ontvangen en ook niet meer verwijderen.Er staat een gevaren.driehoek op server fout 0x800ccc90 en nog fout nummer 0x800ccc18.Heb naar belgacom gebeld en we hebben de accounts terug ingesteld,maar niks helpt en outlook mogen ze niet behelpen .Nu staan de mail s op belgacom webmail maar dat is een hele bedoening.Weet iemand raad? MVG.
- 
	Nog niet opgelost ,enkel als ik de stroom afhaal stop het licht. MVG m vg
- 
	Nu pas sinds donderdag avond.
- 
	map email s die niet mochten verwijdered wordenKlein pierke reageerde op Klein pierke's topic in Archief Internet & Netwerk Eigenaardig ,vroeger sloot de pc wel af en was het lichtje wel uit?MVG
- 
	Met internet xp 8 service pak 3. Ja volledig afgesloten MVG
- 
	Na het afsluiten van de pc blijft de optische muis het rode lichtje verder branden en is niet uit te doen.Het is een Benq van 5jaar oud,en geen draadloze ,maar verbonden aan de pc.Hoe kan je dat oplossen ,of verhelpen? MVG Klein pierke
- 
	map email s die niet mochten verwijdered wordenKlein pierke reageerde op Klein pierke's topic in Archief Internet & Netwerk Nee, de niet verwijderen items zijn niet gevonden,maar nu heb een ik vraag ivm met de muis ,maar weet niet hoe of waar te plaatsen. Na het afsluiten van de pc blijft de optische muis het rode lichtje verder branden en is niet uit te doen.Het is een Benq van 5jaar oud,en geen draadloze ,maar verbonden aan de pc.Hoe kan je dat oplossen ,of verhelpen? MVG Klein pierke
- 
	map email s die niet mochten verwijdered wordenKlein pierke reageerde op Klein pierke's topic in Archief Internet & Netwerk Outlook was helaas zo geconfigureerd dat bij het afsluiten de map verwijderde items wordt leeg gemaakt. Er is niets meer terug te vinden van deze directory. Met de software om de dbx bestanden te openen kunnen we de bestanden openen maar als we die directorie missen helpt dit ons niet verder. Bedankt voor uw hulp.
- 
	map email s die niet mochten verwijdered wordenKlein pierke reageerde op Klein pierke's topic in Archief Internet & Netwerk Is er een mogelijkheid om de inhoud van de directories "verwijderde items" te openen?
- 
	map email s die niet mochten verwijdered wordenKlein pierke reageerde op Klein pierke's topic in Archief Internet & Netwerk Nee de ontbrekende map staat er niet tussen. de naam van deze map was "niet verwijderen"
- 
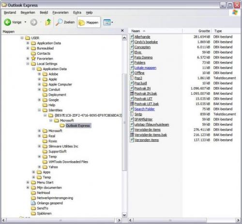
	map email s die niet mochten verwijdered wordenKlein pierke reageerde op Klein pierke's topic in Archief Internet & Netwerk Hierbij de gevraagde printscreen. De verwijderde directory staat hier niet tussen. We zijn ook niet in staat om een van de directories "verwijderde items.bak" of " .dbx" te openen. Kan je ons verder helpen. Alvast bedankt.
- 
	map email s die niet mochten verwijdered wordenKlein pierke reageerde op Klein pierke's topic in Archief Internet & Netwerk @ Clarkie, ik ben hier nog eens terug .Tot mijn grote spijt ben ik,en ook mijn schoonzoon er niet in geslaagd ,om die map in outlook express 6 niet verwijderen terug te vinden.Zijn er nog tips of weet je er ook geen meer . MVG Klein pierke
- 
	map email s die niet mochten verwijdered wordenKlein pierke reageerde op Klein pierke's topic in Archief Internet & Netwerk Als ik daar op klik gaat het terug naar Andere locaties en daar op klikken en terug naar het lang nummer en zo altijd maar terug ,t is om de kluts kwijt te raken,die map moet toch ergens zitten? THKX
- 
	map email s die niet mochten verwijdered wordenKlein pierke reageerde op Klein pierke's topic in Archief Internet & Netwerk Kape, adresbook,crynet,html help,interne xp,mmc,protect,windows,wltb custom,credials,crypte,indenty crl,media player,msn mes,system cert,windows mes, dat zijn degene die er op staan . GRT
- 
	map email s die niet mochten verwijdered wordenKlein pierke reageerde op Klein pierke's topic in Archief Internet & Netwerk @ Kape,Deze Computer C Documents and Settings Gebruikersnaam Local Settings Application Data Identities lang cijfer Microsoft ben er geraakt na veel zoeken , maar de map outlook express is nergens te vinden,heb nogthans gans de rij afgegaan ,maar outlook staat er niet op,15 staan er wel op .Thanks voor de tips .Gemakkelijk is het toch niet om iets terug te vinden. Groeten klein pierke
- 
	map email s die niet mochten verwijdered wordenKlein pierke reageerde op Klein pierke's topic in Archief Internet & Netwerk Clarkie ,op die laatste hint C:\Documents and Settings\Gebruikersnaam\Local Settings\Application Data\ Identities\... lang cijfer\Microsoft\Outlook Express ,geraak ik maar niet,sorry. Ik zal moeten iemand vragen zeker om mijn mails terug te vinden? Groeten Klein pierke
- 
	map email s die niet mochten verwijdered wordenKlein pierke reageerde op Klein pierke's topic in Archief Internet & Netwerk Beste Clarkie ,ik heb uw uitleg heel goed kunnen volgen en ook gevolgd,maar er komt niet het minste resultaat van .Ik kan maar niet begrijpen dat je dat niet meer kunt terug vinden. Thanks weet je soms nog een ander hulpmiddel? Dat zou heel goed van pas komen . Klein pierke
- 
	map email s die niet mochten verwijdered wordenKlein pierke reageerde op Klein pierke's topic in Archief Internet & Netwerk Beste forum,waar kan ik dat vinden ,of hoe geraak je daar,sorry voor de onwetendheid . C:\Documents and Settings\Gebruikersnaam\Local Settings\Application Data\ Identities\... lang cijfer\Microsoft\Outlook Express. Thanks Klein pierke
 
			OVER ONS
PC Helpforum helpt GRATIS computergebruikers sinds juli 2006. Ons team geeft via het forum professioneel antwoord op uw vragen en probeert uw pc problemen zo snel mogelijk op te lossen. Word lid vandaag, plaats je vraag online en het PC Helpforum-team helpt u graag verder!
 
		
 
                    